What's New
Because developing version is still in development, the documentation of developing version may not be entirely accurate and is subject to change. >
important: Important feature feat: New featureperf: Optimization feature fix: Fix or Remove feature
2025.1.7 Free trial Newest version 2025-09-08 IDEA 2023.3+
- Local mode support
- Domain generation support pom variable scan
- Field speed search
- Field enabled search
- Quick modify shortcuts support
Local mode support New feature

In global local mode, .fastRequest directory is ignored and made invisible, which is consistent with Solution 1 in How to ignore .fastRequest directory. It is suitable for non-git projects.
It is suggested to use project-level local mode for git projects.
Domain generation support pom variable scan New feature

When generating domain, it supports scanning variables in pom.xml, such as ${server.port}.
Field speed search New feature

Support quickly locate the field key in the list, after entering the keyword, you can quickly locate the corresponding field by pressing the arrow keys. This feature is supported in Headers, Path Params, URL Params, Form URL-Encoded, Form-data tabs.
Field enabled search New feature

This feature allows you to quickly locate the value of an enabled field when there are too many fields.
Quick modify shortcuts support New feature

Support quickly locate and modify shortcuts for the action.
2025.1.6 Free trial Newest version 2025-07-30 IDEA 2023.3+
- Search URL truncate segment support
- Solon framework linemarker and API scan support
Search URL truncate segment support New feature

If there is a URL prefix fragment such as context-path or gateway in the project, add a truncated fragment to the project global config, and the SearchEveryWhere search will automatically truncate the fragment and search for the corresponding results.
2025.1.5.1 Free trial 2025-07-07 IDEA 2023.3+
- Function compilation error in Windows
2025.1.5 Free trial 2025-06-24 IDEA 2023.3+
- Formatting performance optimization
- Function compilation encoding error
2025.1.4 Free trial 2025-05-20 IDEA 2023.3+
- Script supports calling local project class method
- Fixed dynamic Function compilation error
Script supports calling local project class method New feature

You can click on the code snippet shortcut to quickly generate code.
def XxxUtil = new FrLocalClassLoader("path/to/classes").loadClass("some.package.XxxUtil")After the SpringBoot project is compiled, a classes directory will be generated in the target directory of the module.
You can use FrLocalClassLoader to load the classes in this directory and call the methods directly.
Note that you need to replace path/to/classes with the absolute path and some.package.XxxUtil with the full name of the class.
2025.1.3 Free trial 2025-04-16 IDEA 2023.3+
- Support scan api of super class
- Quickly make filed as ignore field
- Api navigate not jump to method support
- Batch sync api to Apifox support
- Export Openapi error for collection type
Support scan Api of super class New feature

Api preview supports scanning of super class, supports generating parent API in Api preview, and supports saving.
Quickly make filed as ignore field New feature
For some fields that you do not want to generate parameters globally, you can select and quickly add them to the Ignore Field configuration. More ways to ignore fields please refer Parse strategy
Api navigate not jump to method support New feature

With this configuration, code navigate will not be executed, which can effectively avoid opening multiple code tabs when executing the saved API.
Batch sync api to Apifox support New feature

After selecting a directory, you can synchronize the APIs in the directory to Apifox in batches.
2025.1.2 Free trial IDEA 2023.3+
- Some non-core function disabled by default
- Add tags element for OpenApi doc
- History requests increased to 50
- Optimize the default document format for API export
- Fixed API list preview was not displayed
Some non-core function disabled by default Optimization

For new devices, the non-core API debugging function is not enabled by default. For old devices, you need to manually check the configuration to remove it, and it will take effect after restarting.
Non-core functions will be disabled by default, and you can enable it by check the config and restart the IDE.
Fixed API list preview was not displayed Fix

Fixed the issue that the API list preview was not displayed in previous versions
2025.1.1 Free trial 2025-01-15 IDEA 2023.3+
- OpenAPI batch export
- Export notice optimization
- Editor performance optimization
- Fixed User Agent could't be overwritten
2024.1.9 Free trial 2024-12-11 IDEA 2023.3+
- OpenAPI export support
- Run switch tab configurable
- Response document
- Solon framework support
- File export
Run switch tab configurable New feature

You can run the API directly in the APIs tab without switching to the run tab, this is configurable. This makes it possible to run one API on the APIs tab and then run the next.
Response document New feature

In the response tab, you can view the field meaning.
File export New feature

The default export directory, for example, markdown、html、word、openapi export can be customized in project-level config.
2024.1.8.1 Free trial 2024-11-28 IDEA 2023.3+
- Fix the pre-script execution logic
2024.1.8 Free trial 2024-11-12 IDEA 2023.3+
- Header Preset
- Binary support
- Entity parse optimization
- Fix several known issue
Header Preset New feature
Header presets allow you to create different header groups, manage header groups, and add all preset headers easily by selecting the dropping down item.
Binary support New feature

Support binary upload.
2024.1.7 Free trial 2024-09-18 IDEA 2023.3+
- Functions and environment code completion
- JSON filter
- Common Header code completion
- @FeignClient scan support
- Default file path for multipart
- Error report support
- SearchEveryWhere result sorting optimization
- Script interface optimition
- Script grammar hints optimization
- Map parse
- Fix URL scan in jar is displayed as empty
- Fix several known issue
Functions and environment code completion Important feature
Support environment value like {{xx}} and function value {{$functionName}} code completion
For more information about function support, see ----> Function
JSON filter New feature

When there are many fields in JSON, but only part of them are needed, this feature can help filter the JSON fields.
Common Header code completion New feature

Code completion is supported for some common header keys, such as Authorization
@FeignClient scan support New feature

Support scan org.springframework.cloud.openfeign.FeignClient, optimized the path parse result
Default file path for multipart New feature

Multipart type fields can be set default path by this setting.
Error report support New feature

It is easier to report bugs, which allows authors to better fix and locate bugs.
SearchEveryWhere result sorting optimization Optimization

Optimized the collation for matching by URL path
Script grammar hints optimization Optimization

Need to click Add Script library first. After that, use built-in variables rfr.request、rfr.response to get code completion.
Old built-in variables request and response can still work, but the code completion hint is not friendly.
For more script knowledge please refer to Script->rfr.
2024.1.6.3 Free trial 2024-08-15 IDEA 2022.3+
- Compatible with IDEA 2024.2+
2024.1.6.2 Free trial 2024-07-30 IDEA 2022.3+
- Combined annotation support
- Message Optimization
- After the pre-script is executed, the data not used in the current request
Combined annotation support New feature
Support the annotation like the following
@Target(ElementType.TYPE)
@Retention(RetentionPolicy.RUNTIME)
@Documented
@RestController
@RequestMapping
public @interface CustomRestController {
@AliasFor(annotation = RequestMapping.class)
String name() default "";
@AliasFor(annotation = RequestMapping.class)
String[] value() default {};
}2024.1.6 Free trial 2024-06-24 IDEA 2022.3+
- Multi Tab window
- Apis mark
- Url copy in Apis & Navigate
- Json path support
- Url generation supports extends BaseController interface
- Fixed some known bugs
Multi Tab window Important feature
Open rapi file to display the debugging interface and supports multi-Tab opening. More detail please refer Multi-tab window
Apis mark New feature
Added support for mark APIs in the Apis tab, marking them with red highlight dots, and added mark Api searche condation. Developers can mark the important APIs to make them more visible
Url copy in Apis & Navigate New feature
Right-click option supports copying original URL
Json path support New feature

Support json path search In Body->Raw and Response->Pretty tab, but this depends on JSONPath plugin.
2024.1.5.1 Free trial 2024-05-16 IDEA 2022.3+
- Entity parse
2024.1.5 Free trial 2024-05-14 IDEA 2022.3+
- Add library support in pre and post script
- Type drop-down box optimization
- Original url display optimization
- Apifox directory sync optimization
- Url input style optimization
- Parameter Tab automatic jump optimization
- cUrl import optimization
- Fix Api doc synchronization is successful but prompts an error
Add library support in pre and post script New feature

Add a button to allow adding script library to get the Code completion function.
Type drop-down box optimization Optimization

The drop-down box uses a more clear English type and uses different colors to distinguish different types.
Original url display optimization Optimization

Url in run tab, and APIs tab is displayed as the original URL, the path parameters will no longer replace.
cUrl import optimization Optimization
Url is the same, but the method type (Get, Post, etc.) is different, the binding pairs are optimized so that they can match correctly.
2024.1.4 Free trial 2024-04-08 IDEA 2022.3+
- Apifox integration
- AI support optimization
- Change moduleHeader to apiHeader
- cURL import Optimization
- Entity parse optimization
- Compatible with IDEA 2024
- API export file suffix error
Apifox integration Important feature
Apifox integration supports synchronization of APIs, environment variables, domain name information, etc. Just configure an API key and set the project mapping relationship to synchronize.
AI support optimization Important feature

In order to make AI's responses more accurate, we have made AI settings more refined and added 3 dimensions: Summary、Example question、Example question's answer. This design allows the AI to train a question and answer session so that the results are more in line with expectations.
We can try to express various possibilities of the question in the Summary, and the give an example in Example question and Example question's answer.
The following is a case of using AI to help optimize JSON messages. For more details, please refer to AI.
You are an excellent JSON handler. Whenever a user sends you a JSON, you should respond to
the user in a fixed JSON formatand replace the values in the JSON fields with
human-readable content according to the meaning of the JSON keys. You will only modify
the values in the JSON without changing its structure.{ "id": 1, "title": "title_ahska", "simpleDesc": "simpleDesc_ohga1" }{
"id": 1,
"title": "Harry Potter and the Philosopher's Stone",
"simpleDesc": "Join Harry Potter on a thrilling adventure at Hogwarts School of Witchcraft and Wizardry as he uncovers dangerous secrets and saves the rewarding world."
}Change moduleHeader to apiHeader Optimization

- The variable
moduleHeaderin the pre-script and post-script is changed toapiHeader. - The scope of the Header tab in the main interface has been changed to only face the API level. That is, each API can have different Headers. If you need a public Header, please go to Project Level Header setting.
cURL import Optimization Optimization
在去除域名后,如果 Url 与项目中方法的 Url 一致则自动绑定。
2024.1.3 Free trial 2024-03-04
- AI support optimization
- Performance optimization for large response results
- Map type parse optimization
- Download does not respond in Windows system
AI support optimization Important feature
Added three forms of AI support: OpenAi, CodeGeeX, and Private deployment AI. Through prompt, selected text can be replaced with another text.
AI action has added the following tabs: Body -> JSON, Body -> Form URL-Encoded -> Text,URL Params -> Text
2024.1.2.1 Free trial 2024-01-24
- No response when click send and download
2024.1.2 Free trial 2024-01-19
- Custom toolbar
Custom toolbar Important feature

Using the custom toolbar option, select the functionalities you want to use and hide other function buttons. Then restart IDEA.
2024.1.1 Free trial 2024-01-15
- SearchEveryWhere support classname search
- Generate .fastRequest directory strategy
- Ignore field name parse support
- Apis and Navigate in popup
- Manual update check
- Content-Disposition support optimization
- SearchEveryWhere performance optimization
- API loading performance in Navigate optimization
- Markdown doc add return value doc
- Collection generic parsing error
SearchEveryWhere support classname search Important feature

Support enters the class name where the Url is located to search for all APIs under this class.
Generate .fastRequest directory strategy Important feature
When Project is opened by default, the .fastRequest directory will no longer be generated. Only when you operate plugin, it will be generated.
Ignore field name parse support New feature

Only need to add field names in the configuration to ignore target fields in the entity class.
Apis and Navigate in popup New feature
You can quickly open the Apis and Navigate window to view information through shortcut keys. When the window is open, press ESC to close the window.
Manual update check New feature

Click to check for plugin updates
SearchEveryWhere performance optimization Optimization
The SearchEveryWhere search logic has been optimized to greatly improve the search performance of large projects.
We tested a project with 7000 APIs and the search response was very fast
Content-Disposition support optimization Optimization
Content-Disposition supports the following 2 formats, and also supports file name transcoding.
Content-Disposition:attachment; filename*=UTF-8''fastRequest%20.txt
Content-Disposition:attachment; filename=fastRequest.txt2023.2.3.1 Free trial 2023-12-20
- JSON5 support error
2023.2.3 Free trial 2023-12-19
- Sync API to Postman
- Project name drop-down box automatically switches
- Environment refactoring
- Project domain name addition optimization
- Change API document sync trigger to API is saved
- Add @fastRequestParseIgnore support for ignore parse field
- SearchEveryWhere compatible idea2023.3
- Error when passing non-json in body param
- curl import parsing\' error
Sync API to Postman Important feature
You only need to configure the token of Postman and the ID of the workspace to upload the API to Postman.Enjoy what fast request do not support.
To make the data synchronised to Postman more complete, it is recommended to select the sync after API save option in the Postman config of the plugin then trigger the synchronisation by saving the API.
More details please refer Postman sync
Project name drop-down box automatically switches New feature
When generating parameters for APIs under different modules, if auto domain name is enabled, the project name drop-down box will automatically switch
Environment refactoring Optimization

Environment contains Current value and Initial value. Initial value can be shared by submitting config fine in .fastRequest/config/fastRequestCurrentProjectEnvironment.json.
Project domain name addition optimization Optimization
The module name is automatically recognized as a drop-down box option, and you can also customize it.

Add @fastRequestParseIgnore support for ignore parse field Optimization
To ignore parsing for entity field, you can add @fast Request Parse Ignore to the annotation. The original annotation @parse Ignore is still applicable.
/**
* xxx description
* @fastRequestParseIgnore
*/
private String someIgnoreField ;2023.2.2 Free trial 2023-11-24
- Markdown doc template config
- JSON5 support
- Compatible with IDEA 2023.3
- History requests list show errors
Markdown doc template config New feature
Provides a custom format for local markdown and Online API doc.View more detail
JSON5 support New feature
JSON5 format support for Request body, JSON field comment support
2023.2.1.1 Free trial
- Style optimization for Url textField in some themes
- Project level header save error
2023.2.1 Free trial
- UI predigestion
- Support open API document in apis list
- Auto domain
- Map parse
- Put show apis into right click menu
- Add plugin version to statistics page
- Many details optimized
- Url and cUrl copy can not replace environment variable
- Curl import parsing error in form-urlencoded and -d forms
UI predigestion New feature
Simplify the three horizontal components of the old version (method drop-down box, url input box, and response drop-down box) into one, and remove the response drop-down box to increase simplicity.
Support open API document in apis list New feature

Put show apis into right click menu Optimization

Add plugin version to statistics page Optimization

2023.1.9 Free trial
- Quick add Environment variable support
- Add、Delete、Modify support in Environment use view
- Show apis trigger in Controller
- Response adds Size property
- API Name Saving Optimization
- Input parameter trim optimization
- Reduce JSON tree tab size from 5MB to 2MB
- Remove Accept-Language header when send request
- cURL copy format error of form-data
- Logic error of domain configuration page in some the case
Quick add Environment variable support New feature
Click the "Add" button to select a line and add it to the environment variables, which can quickly save the variable to the current Env.
Add、Delete、Modify support in Environment use view New feature

Show apis trigger in Controller New feature
Right-click in the Controller in any position to invoke Generate, chooseShow apis , all APIs in the current controller can be displayed.
Response adds Size property New feature

2023.1.8 Free trial
- Environment
- Method description length truncate
- Parse support for Instant
- Delete api directory error in Windows system
Environment New feature
Add nvironment variable support, more detail
Method description length truncate Optimization

You can truncate the method description process when the method name is too long, resulting in display or data saving.
Such as in SearchEveryWhere
2023.1.7.1 Free trial
- Add generate action in SearchEveryWhere
- The main window pops up with configuration
- Param parse
- Table dragging problem
Add generate action in SearchEveryWhere New feature
After select Auto-generate icon, you can echo or automatically generate API-related URLs and parameter in SearchEveryWhere
The main window pops up with configuration Optimization
Add a config Show main tool window when action trigger in Setting->Request Fast Request->Other config.
Param parse Optimization
Parsing optimization for the input parameters with @RequestBody Set<String>set. By default, strings are enclosed in double quotation marks.
@PostMapping("test3")
public Set<String> test3(@RequestBody Set<String>set) {
return set;
}2023.1.7 Free trial
- New icon
- SearchEveryWhere enhance
- Slack support
- Compact http icon
- Duplicate field
- Optimize the insertion of script snippets
- Optimize table and textarea
- Optimize automatic domain parse
- cUrl import
- FullScreen
- Params parse
- Remove the .main from the module name of a Gradle project
- SearchEveryWhere keyword search with spaces
- Optimizing numerous operational details
- Batch export api doc
- History request echo data
New icon New feature

SearchEveryWhere enhance New feature
Add module、methodType、library condition
Slack support New feature
If you have any question, please click and join in.
We will help you solve your problems. Thanks!
Compact http icon New feature
You can also change it in setting -> Restful Fast Request -> Use compact http icon
| Method | New Icon | Old Icon |
|---|---|---|
| Get | ||
| Post | ||
| Delete | ||
| Put | ||
| Patch |
Duplicate field New feature
Support field line duplicate, mark key end with -dup for duplicate key, plugin will do not change key for collection field, developers need to modify manually.
2023.1.6 Free trial
- Header batch edit
- Idea hang when debug in post script
Header batch edit New feature

2023.1.5 Free trial
- Editor icon location
- SearchEveryWhere style confusion
- URL variable replacing
Editor icon location Optimization
Move from the original button where it is easy to block the text to the upper right corner of the editor
SearchEveryWhere style confusion
This issue accompanies many versions and this version completely fixes it.
SearchEveryWhere, from now on, will not have the problem of the tab width increasing and causing the tab to not be fully displayed.
v2023.1.4.2 Free trial
- Domain edit error in project domain config
- headers group load error
v2023.1.4.1 Free trial
- Fix Auto domain of multi-module project
v2023.1.4 Free trial
- Auto domain
- SearchEveryWhere supports searching URLs in jar
- Set project header error in Script
Auto domain New feature
Automatically identify or add a default domain,---->More detail
v2023.1.3.2 Free trial
- Teamwork support
- OpenAI API Optimising fields support
- API and API storage file jumps
- Project config refresh
- rfr.currentModuleName support
- API doc sync supports custom branch
- Toolbar
- GET、POST、DELETE、PUT、PATCH icon
- LocalDateTime、LocalDate、LocalTime parse
- Response text not format in IDEA 2023.1
- Random generate url from array url
- Comment can not be generate in Kotlin
FAQ:API data lost after install 2023.1.3
OpenAI API Optimising fields support New feature
Replace some random fields with the OpenAI API
API and API storage file jumps New feature

Implementation of the API and the saved json data for associative jumping
Project config refresh New feature
When the configuration file is updated, this function allows the UI to refresh the configuration as well.
rfr.currentModuleName support New feature
Get the module name of the current API. Please see it in script.
API doc sync supports custom branch Optimization
Support custom branch, as in some cases the 'master' branch is protected and does not allow push
Toolbar Optimization



- Add vertical toolbar support.
- Button position adjustment
GET、POST、DELETE、PUT、PATCH icon Optimization
Rounded corners and adjusted background colour for icons.
v2023.1.2 Free trial
- Image render from response
- Annual report
- Url parse logic
- cUrl Import
- Url special character parameter encoding
- Add send request trigger to url field
- Remove title of window
- Patch request error in jdk11+
- API name saved error
Image render from response New feature
Automatically render images for requests that respond to image.
Annual report New feature
Statistics for previous years of operation.
Url parse logic Optimization
Optimised the final result of url splicing against variables. For example, splicing several variables finally calculates a url
Plugin will calculate final url to /test/a.htm
public class MyConstant {
public static final String MODULE_NAME = "a";
public static final String DYNAMIC_WEB_SUFFIX = ".htm";
public static final String REPAYMENT_REPAY = MODULE_NAME + DYNAMIC_WEB_SUFFIX;
}
@PostMapping(MyConstant.REPAYMENT_REPAY)
public String test2() {
return "";
}cUrl import Optimization
- automatic parsing of query param into
Url paramstab page - json parsing optimization
- Known bug fixes
Url special character parameter encoding Optimization
We have done some optimization, no longer need to encode special characters in url params.
Add send request trigger to url field Optimization
Add Enter key listener to url field that can send the request.
v2023.1.1 Free trial
- Add support for quickly add domain from Yml or Properties config
- Add project-level domain config
- Icon alignment
- Tool window icon in new UI
- Make Project-level headers value optional
- Cookie fetch
- Swagger default value for basic type
- Array not parse
Project-level domain config New feature

Supports fast config domain directly from the yml or properties file,for more detail, please see Project-level domain config
Icon alignment Optimization
The buttons have been categorised to make it easier for developers to find and understand the function of the corresponding button.
Tool window icon in new UI Optimization
The clarity of the tool window icons has been optimised under the new UI.
v2022.3.1 Free trial
- Add @fastRequestParseIgnore comment support for parse
- Add rfr.currentDomain in Script
- Activation prompt optimization
- Reload api error in navigate when using Kotlin and Java in one project
Add @parseIgnore comment support for parse New feature
The following code, the plugin will ignore parsing this field. Please use @parseIgnore
/**
* xxx description
* @parseIgnore
*/
private String someIgnoreField ;Add rfr.currentDomain in Script New feature
You can get the current domain link in the Script through rfr.currentDomain
v2022.2.9 Free trial
- Compatible with IDEA 2022.2.4
- Global animate config support
- Cookie bug
- Navigate tab load error
Global animate config support New feature
You can close animate in this global config, if close, icon animation will stop
v2022.2.8 Free trial
- Directory download file support
- @RequestParam support name attribute
- Error when check update
Directory download file support New feature
When response contains content-disposition:attachment, click send will automatically adapt the download
v2022.2.7 Free trial
- Api doc sync
- Api doc show return type document
- Plugin update alert mechanism
- Common header
- Full screen
- Comment preview
- Module header value always be checked
- Parse bug
- Error when use string param in body
Api sync New feature
Online Api doc sync---->More detail
Api doc show return type document

Plugin update notification mechanism New feature

Change from an explicit dialog box to a notification, at the same time automatic updates have been changed to turn on, if you want to turn it off, please go to the configuration page and turn it off manually. But I recommend turning it on, so that you can receive updates in time.
Note that the previous version of the update will still be a pop-up dialog, this version onwards will be a message notification.
Common header New feature
Full screen New feature
Comment preview Optimization

v2022.2.6 Free trial
- Clear params support
- Api comment preview
- Sort param column by key
- Api doc add required column
- Long delay in checking for updates
- Long delay when first open tool window
- Multi print when use pre-script
Clear params support New feature
clear all
batch clean column value
Api comment preview New feature



Sort param column by key New feature

v2022.2.5.2 Free trial
- Post script cannot be cleared
v2022.2.5.1 Free trial
- Console syntax error
v2022.2.5 Free trial
- Add console for script
- Add print script support
- Add currentProjectName and currentEnvName property in build-in property
- Get description from javadoc for path and request param
- @RequestPart support
- Add twitter in doc action group
- Post script not execute when response is success but code for example is 401
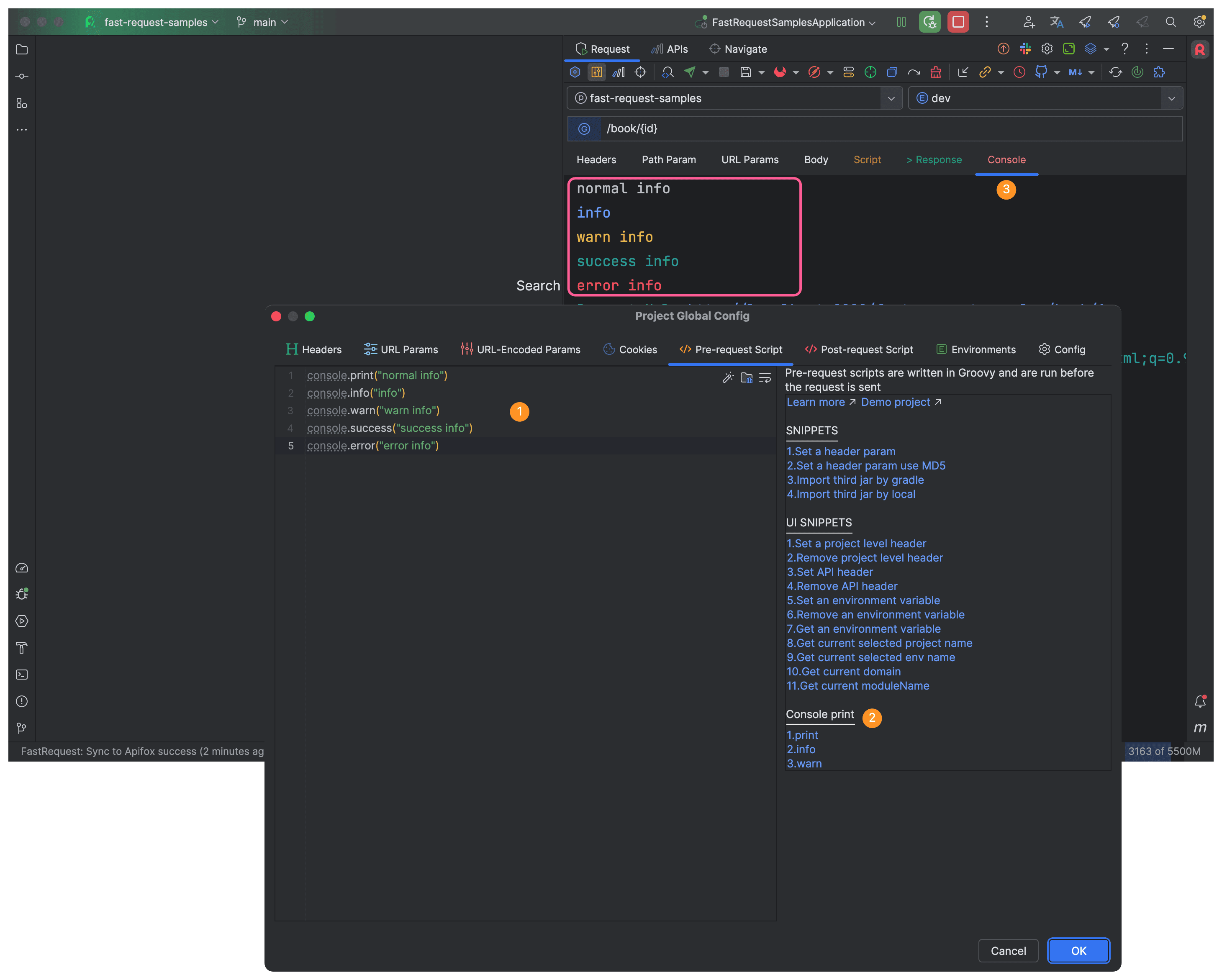
Console support New feature
Console helps developers print some info you wanted
More info please see script->console
Add currentProjectName and currentEnvName property in build-in property New feature
You can use these 2 variables for some judgment
More info please see script->Built-in variable->rfr
Get description from javadoc for path and request param New feature
Parse parameter comments in the form of Javadoc, suitable for path parameters and request param is a parameter of non-entity class
twitter New feature
If you have a Twitter account, please follow me, thank you


v2022.2.4.1 Free trial
- Fix the small screen EUAL agreement cannot display the agree button
v2022.2.4 Free trial
- New logo
- Support parse date by annotation's pattern
- Support parse url of BaseController
- Change auto update configurable
- Parameter encoding
- Parse error when map not contains generics
- Post script can not add or remove header
New logo New feature
Developers can freely choose and switch the color you want in the drop-down box, and can make it moving
Support parse date by DateTimeFormat annotation pattern New feature

Support parse url of BaseController New feature

Change auto update configurable Optimization
If you don't need to receive automatic updates, you can turn it off and update it manually (recommend open)
v2022.2.3.1 Free trial
- Fix the bug that the parameter cannot be cleared
v2022.2.3 Free trial
- Pre-request Script
- Post-request Script
- One-click copy Url
- Compatible with IDEA 2021.2.1
- RequestParam defaultValue parse
- Apply table cell value change when click send request
- Url can not generate after close tool window and reopen
- Jax-rs PATCH not supported
Script support New feature


Scripts allow developers to more flexibly, dynamically and easily modify some input parameters of the request process and the processing of responses. Please refer to Script
One-click copy Url New feature

Apply table cell value change when click send request Optimization
Before 2022.2.3, when entering the parameters in the table, if the cursor is still inside the table, click the action button at this time, and in some scenarios, an error will be reported or the value cannot be modified, and the problem is solved in this version.
How the old version deals with it: FAQ:After entering the parameters, the API call found that the parameters were invalid
v2022.2.2 Free trial
- Add stop API request function
- Batch export API doc
- Add annotations when export to Postman
- Editor hangs in case of a large amount of response data
- The experience and tips in some scenarios
- SearchEveryWhere err in EAP/New ui version
- Error when modify number param in Multipart
- History request delete operation error in some cases
Add stop API request function New feature

Batch export API doc New feature

v2022.2.1 Free trial
- API grouping parameter save support
- Temporary request save support
- Add support for cURL import
- Add Response Header in response
- Add support for Url suffix
- Optimized parameter parsing
- Optimize shortcut keys
- Fix Word export bug
API grouping parameter save support New feature
Purpose: Save parameters of different combinations under one API
The original save operation will be classified into the Default group by default
How to:After entering the parameters, click Save group param request

Toggle parameter
The following is the query of the book list in 3 languages

Temporary request save support New feature

Purpose: Save any request that does not belong to this project for temporary invocation, not associated with the current project code
The Url of the Request saved by the temporary request must start with http or https
cURL import New feature

Note that if you need to bind a method, you need to place the cursor on the method name
Add Response Header in response New feature

Add support for Url suffix New feature

Purpose: Some requests need to add .do at the end of the url
Optimized parameter parsing Optimization
Optimized parsing of List<Entity>
v2022.1.10 Free trial
- Add support for history request preview
- Add support for description search in SearchEveryWhere
- Add request timeout settings
- Shortcut key conflict optimization
- Text editor character display cursor positioning optimization
- Curl output format optimization
- Optimization @Consumes(APPLICATION_JSON) ineffective problem(JAX-RS)
Add support for history request preview New feature
Hidden skills: Double-click the record to display details
Add support for description search in SearchEveryWhere Optimization
Support description search API
Add request timeout settings New feature
Default value: 60 seconds
Optimization Optimization
- Shortcut key conflict optimization
- Added Shift to the three shortcut keys for opening windows
- Text editor character display cursor positioning optimization
- When the text editor generates a string, it focuses on the first line by default
v2022.1.9 Free trial
- Add shortcut keys for tool window jump
- Add auto add cookie support
- Add support for html preview in response raw
- Ignore field parsing optimizations
- Generic parameter parsing support
- Improve project global config
- Interface optimization
- Save API insertion order optimization
- APIs list view optimization
- Optimized export preview
- Fixed bug when editing params at the same time delete param
Add shortcut keys for tool window jump New feature
Provides shortcut keys to jump quickly, you can change it in setting -> Keymap
Add auto add cookie support New feature
Then automatically stored in == project global parameters == If enable this configuration,cookie will automatically store in Project Global Config -> cookies,This configuration is enabled by default.
Add support for html preview in response raw Optimization
The response of the html return type is no longer truncated in raw, and the html can be previewed at the same time
Ignore field parsing optimizations Optimization
- Ignore parsing annotated by `@JsonIgnore`、`@JSONField(serialize = false)` fields
- Ignore parsing`transient` keyword-decorated fields
Generic parameter parsing support Optimization
Support for such generic parameter parsing
@Data
public class CommonDTO<T,R> implements Serializable {
private String accessToken;
private String appKey;
private String clientId;
private T data;
private List<R> dataList;
}
@PostMapping(value = "/apply")
public Integer loanApply(@RequestBody CommonDTO<Book, TestDTO> req){
return 1;
}Improve project global config Optimization
Added URL Params、URL-Encoded Params、Cookies
Optimization
- Interface optimization
- Optimized tab spacing(narrow under windows)、background color
- Save API insertion order optimization
- The post-saved API will be placed on top
APIs list view optimization New feature
The rendering of the APIs interface has been optimized,Newly saved api icons are automatically optimized by default,The API saved in history can be right-clicked to select and change
v2022.1.8 Free trial
- Project-level global parameters support
- Optimized response data quickly add to headers
- Optimized cookies quickly added to the header
- Postman export optimization
- Fix navigate tree scan bug
- Fix some bug
Project-level global parameters support New feature

Support global parameters within the project level, not affected by multiple modules.
Configure priority api header > project header>global header
Quickly add to header parameters Optimization


Change add params to global header to add params to project global header
Cookie is also like this
v2022.1.7 Free trial
- Kotlin spring framework support
- Add SearchEveryWhere scope search strategy
- Add toggleUseSoftWrap support in editor
- Add support for add to Global Header from response
- Add support for navigating to the current method
- Optimize automatic binding projectName for saved api under multiple modules
Kotlin spring framework support New feature

Add SearchEveryWhere scope search strategy Optimization
The 2022.1.7 version can search for mapping in SpringBoot feign or controller by default
The default search strategy is to search based on annotations, and two options are provided. If you need to exclude interfaces similar in SpringBoot feign interface during the search process, you can remove the check of Interface to deal with it.
Add toggleUseSoftWrap support in editor

Add support for add to Global Header from response New feature
It is recommended to use in multi-module projects, because Add to Headers can only be added to the current module project
Add support for navigating to the current method
After you generate the url of the method, sometimes you will switch to another place in the code, and then want to start debugging the API method, you can use this function to quickly locate the code
Optimize automatic binding projectName for saved api under multiple modules Optimization
Optimized the need to manually switch the project drop-down box for the saved api echo under the multi-module
v2022.1.6 Free trial
- Add support for one click to add cookie to header
- Add support for sharing API to Word and html
- Fix bug for `Basic Authorization` don't carry Basic
- Removes the drag function in APIs tab
Add support for one click to add cookie to header New feature
For those that require cookie support for login, you can quickly add the cookie in the response to the Header to achieve this
Add support for sharing API to Word and html New feature
Please note that the API in word form is implemented in html, so don't feel strange, just export it
v2022.1.5 Free trial
- Add support for automatically generating parameter descriptions
- Add support for generate API documentation
- Add support for single class API list preview
- Remove text/html in Accept param in default header
- Fix some bugs
Add support for automatically generating parameter descriptions New feature
You can hide or show description by toggle click
Add support for generate API documentation New feature

After generating parameters, you can generate a Markdown document directly by sharing
Add support for single class API list preview New feature
After focusing on the window, enter the keyword, and you can quickly search according to the path keyword of the API
v2022.1.4 Free trial
require idea 2021.2+
- SearchEveryWhere highlight optimization
- Add support for import and export APIs
- Add support for run APIs
- Add timeout for api request
- Compatible with idea 2022.1
- Make it optional for automatically generate parameters
- Swagger annotation default value parameter parsing support
- Merged Send and Send and Download buttons
- APIs user interface optimization
- API Navigate rename to Navigate in tab
- Optimize the user guide of features
- Url generation optimization
- Fix Light files should have PSI only in one project
SearchEveryWhere highlight optimization Optimization
Highlight search keywords to speed up the search for the API you really want to find.At the same time, the javadoc corresponding to the api is displayed
Add support for import and export APIs New feature
Using this function, you can easily share your existing APIs with other developers, or import to IDEA on other devices
More info Features->APIs import and export
Add support for run APIs New feature
You can run your saved requests directly in the APIs tab
Automatically generate parameter optionals Optimization

Merged Send and Send and Download buttons Optimization
The buttons have been merged, because we usually use Send but not Send and Download, which reduces the number of toolbar buttons and looks simpler
Swagger default value parsing support New feature
Added the parsing of the default value of swagger annotations, which is more user-friendly of input parameters
- @ApiParam(swagger2)
- @ApiImplicitParam(swagger2)
- @ApiModelProperty(swagger2)
- @Parameter(swagger3)
- @Schema(swagger3)
Optimize the user guide of features New feature
We have added a ? option in different windows to display some guidelines. For first-time users, it's easier to operate
And with the iteration of the version, more prompt operation guidelines may be added in the future
Url generation optimization Optimization
Historical logic will only take the first url, that is, test1, considering that in actual use, it is possible that you need another url, so random support has been added.
The following method url will be randomly generated to /url1/test1,/url1/test2,/url2/test1,/url2/test2 by click
@RequestMapping({"url1","url2"})
@RestController
public class MultiUrlController {
@GetMapping(value = {"test1","test2"})
public Integer testUrl(){
return 1;
}
}Expression support. The following demo url will be generated to /url/public/test1
public class Constant {
public static final String PUBLIC_URL = "/public";
}
@RequestMapping("url")
@RestController
public class MultiUrlController {
@GetMapping(value = Constant.PUBLIC_URL + "/test1")
public Integer testUrl(){
return 1;
}
}API Navigate rename to Navigate in tab Optimization
In the case where the tool window is relatively small, the API Navigate will be hidden. In order to display more content in the smallest tool window as possible, the name is shorter.
v2.1.3 Free
- Add encode support for special symbol in parameter
- Add global headers to curl
v2.1.2 Free
- Add support for export api to Postman
- Open the idea lazy loading API Navigate tree for the first time
- SearchEveryWhere show module
- Optimize URL parsing
- Optimize the display of api navigate tree
- Optimize the group when save api
- Global header params support
Optimize URL parsing New feature
support parse like following example
no longer need to configure the URL Replace Config separately
@RequestMapping(Url1.URL_TEST)
@RestController
public class UrlTestController {
private static final String URL= "xxx";
@GetMapping(value = URL)
public Integer testUrl(){
return 1;
}
}@RequestMapping(
value = {"/v1/save"},
method = {RequestMethod.POST}
)
public Integer testUrl(){
return 1;
}Add support for export api to Postman New feature

SearchEveryWhere show module New feature

Optimize the group when save api New feature
when saving the api,it will save to a group named controller's name
Global header params support New feature

v2.1.1 Free
- SearchEveryWhere support
- Add a what's new button to view the latest version at any time
- Optimize the parsing of enum
- Add support for http redirect
SearchEveryWhere support New feature
example
/url
get /list (used for search get method)
post /save (used for search post method)
Quick view of the latest version New feature

v2.1.0.2 Free
- Joined the organization Dromara(An organization dedicated to native solutions for the microservice cloud)
v2.1.0.1 Free
- Fix get param error
v2.1.0 Free
- Fix post api parse error when using @RequestBody and @RequestParam
- Parsing support for nested classes
- Add support for url parse from the path property of the @RequestMapping in controller class level
- Added support for Api Tree scanning with @RequestMapping class
v2.0.9 Free
- Fix "Slow operations are prohibited on EDT" for 2021.3+
- Fix add headers from response
- Add project-level configuration,env and project will not change while switch project
- Add format action icon to textEditor
Add headers from response New feature
if your api need token in header,you can do like this to add params to header from response
Add format action icon to textEditor New feature

v2.0.8.1 Free
- Fix conflicting error when searchEveryWhere
- Adjust position of toolbar action button
- remove unnecessary dependence,size 11.1M->5.9M
v2.0.8 Free
- Fix npe when first add project/env
- Json tree response character rendering maximum limit
- Add support for filter by methodType in Api navigate
- Add support for ignoring parameter parsing
- Fix some EDT problem
- Send/sendDownload button support for custom shortcut keys
- Fix response text not show in 2021.3
send/sendDownload button support for custom shortcut keys New feature
shortcut is available anywhere to trigger the event,No longer need to focus on the tool window
Add support for filter by methodType in Api navigate New feature

v2.0.7 Free
- Add support for api navigate tree
- Add support for automatic switching of Headers with project and environment switching
- Optimized Windows system. In some cases, downloading files cannot pop up the directory
- Optimize the parameter parse of @RequestParam
- Optimize tool window project and env drop-down components and layout
- Optimize the prompt message of curl copy
- Optimize the prompt message of curl regenerate
- Add confirm operation when delete project and env config
- Fix the order of json field output is disrupted
- Move send button to toolbar and support keyboard shortcut
API navigate tree New feature
Select the tree and enter keywords
Press Enter again or double-click the left mouse button to locate the API
Hover the mouse to display the doc of the api
Headers Automatic switching New feature
Scenes:Multi-module projects such as SpringBoot have different header parameters in different projects and different environments.
In order to quickly switch headers, header grouping is coming.
Operation method:
1.Modify in the headers group, constraint: the input value must be in standard json format
2.Switch the environment or project name directly, and then enter the corresponding key and value values in the headers form
Optimize the parameter parse of @RequestParam New feature
@RequestParam parameters will be prioritized according to the alias@RequestParam("nameAlias")List<String> nameList param name will be nameAlias
Move send button to toolbar and support keyboard shortcut New feature
send request: alt =
send and download: alt -
Prerequisites:Tool window needs to be focused
Optimize tool window project and env drop-down box and layout New feature
Icon p represents project
Icon e represents environment

v2.0.6 Free
- Fix "Light files should have PSI only in one project"
- Add support for json syntax check
- Add support for PATCH method
- Added support for saving the API to the corresponding module group
- Fix null value in response not output
- Add support for JAX-RS
- Display what's new
Without affecting the use, sometimes it will pop up "Light files should have PSI only in one project".This has fixed in 2.0.6
json grammar check New feature

API group automatic association New feature

Module supports quick search 
JAX-RS support New feature

Show what's new New feature
Will only be shown once 
v2.0.5 Free
- JSON built-in editor support
- Fix checkbox hidden when change param by text
- Fix headers param show error when reshow the api
- Optimized the request progress bar display
v2.0.4 Free
- Fix the interface confusion caused by the response content aisle
- Optimization of response JSON ultra long display
- Optimized icon size
- Migrate Chinese documents to Gitee
v2.0.3 Free
- Add confirmation when deleting api
- Added the support of selecting all parameters and inverting selection
- Fix param parse for java.util.Set
- Fix parse like 【@RequestParam
- Fix the confusion of the quick add header interface
v2.0.2 Free
- Fix that the A request is displayed to the B project in the case of multiple open projects
- Fix array and list param parse error decorate by @ResponseBody
- Fix List without generic parse error
- Add support for send and download
- Show progressbar while sending request
- Brand new document[click the doc icon in the toolbar]
- Some optimization
v2.0.1 Free
- rename from Fast Request to Restful Fast Request
- merge Json、Form URL-Encoded、Multipart to Body Tab to reduce the tool window width
- fix bug when modify config in global mode
- add get、post、delete、put icon to saved request
- saved request support more search strategy
- rename tab name from collection to APIs
- support parse java.time.YearMonth
v2.0.0 Free
- support store request
- support params optional
- optimal iu
- fix some bugs































