最新变化
由于开发版本仍在开发中,开发版本的文档可能不完全准确,因此可能会发生变化。
important: 重要功能 feat: 新功能 perf: 优化 fix: 修复/移除
2025.1.8.1 免费试用 最新版 2026-05-08 IDEA 2023.3+
- 兼容 IDEA 2026.2
- Fix Kotlin时间注解解析
2025.1.8 免费试用 2026-03-30 IDEA 2023.3+
- 兼容 IDEA 2026.1
2025.1.7 免费试用 2025-09-08 IDEA 2023.3+
- 支持本地模式开关
- 域名生成支持读取变量
- 列表字段支持快速查找定位
- 字段支持启用快捷过略
- 支持快捷键快速修改
支持本地模式开关 新功能

全局本地模式会忽略 .fastRequest 目录并且让它不可见,与 如何忽略.fastRequest 目录 中的方式 1 一致。

如果是 git 管理的项目,建议使用项目级别本地模式。
域名生成支持读取变量 新功能

域名自动生成支持 pom 变量扫描
列表字段支持快速查找定位 新功能

支持在列表中快速查找定位字段 key,输入关键字后再按方向键可以快速定位到对应的字段。此功能在 Headers 、Path Params、URL Params、Form URL-Encoded、Form-data 等 tab 中支持。
字段支持启用快捷过略 新功能

此功能可以在针对字段过多的情况下,快速查阅启用的字段定位字段的值。
支持快捷键快速修改 新功能

支持快速定位和修改插件快捷键
2025.1.6 免费试用 2025-07-30 IDEA 2023.3+
- 搜索 URL 支持片段截断
- Kotlin Solon 框架支持
搜索 URL 支持片段截断 新功能

当项目中有 context-path 或者 网关等 url 前缀片段时,在项目全局参数配置中加入截断片段,SearchEveryWhere 搜索时会自动截断片段,搜索出对应的结果。
2025.1.5.1 免费试用 2025-07-07 IDEA 2023.3+
- Windows 系统 Function 编译错误
2025.1.5 免费试用 2025-06-24 IDEA 2023.3+
- 格式化性能优化
- Function 编译编码问题
2025.1.4 免费试用 2025-05-20 IDEA 2023.3+
- Script 支持调用本地项目 Class 的方法
- 修复动态 Function 编译问题
Script 支持调用本地项目 Class 新功能

可以点击代码片段快捷方式快速生成代码。
def XxxUtil = new FrLocalClassLoader("path/to/classes").loadClass("some.package.XxxUtil")SpringBoot 项目编译后会在模块 target 目录下生成一个 classes 目录。使用 FrLocalClassLoader 可以加载这个目录下的类,并且可以直接调用类中的方法。
注意需要将 path/to/classes 替换成 classes 目录的绝对路径,将 some.package.XxxUtil 替换成你要调用的类的全名。
2025.1.3 免费试用 2025-04-16 IDEA 2023.3+
- Api预览支持父类 api 的扫描
- 快捷忽略字段解析
- Apis 配置化可以不跳转到方法
- 批量同步 API 到 Apifox
- Openapi导出参数是集合类型的报错
Api预览支持父类 api 的扫描 新功能

Api预览支持父类 api 的扫描,支持在Api预览中生成父类 API 相关信息的生成,支持保存
快捷忽略字段解析 新功能
针对一些全局都不希望生成参数的字段,可以通过选择并快速添加到忽略字段解析配置。更多字段忽略字段的方法,请查看字段解析
Apis 配置化可以不跳转到方法 新功能

通过该配置,在执行 API 的时候可以使代码跳转不再执行,可以有效地避免已保存的 API 执行的时候打开多个代码标签页。
批量同步 API 到 Apifox 新功能

选择目录后,即可将目录下的 API 批量同步到 Apifox 中。
2025.1.2 免费试用 2025-03-11 IDEA 2023.3+
- 默认不开启非核心功能
- OpenApi导出增加了标签
- 历史请求开放到 50个
- API 导出默认文档格式优化
- 修复API一览表未展示
默认不开启非核心功能 优化

默认将禁用非核心功能,可以通过可配置化自定义勾选开启需要的非核心功能。重启后将生效。
修复API一览表未展示 修复

修复了前几个版本 API 一览表未展示
2025.1.1 免费试用 最新版 2025-01-15 IDEA 2023.3+
- OpenAPI 批量导出
- 导出提示优化
- 性能优化
- 修复 User Agent 无法被覆盖
2024.1.9 免费试用 2024-12-11 IDEA 2023.3+
- OpenAPI 导出支持
- Solon 框架解析支持
- 运行后切换 Tab 可配置化
- 响应文档展示支持
- 文件导出默认目录支持自定义
运行后切换 Tab 可配置化 新功能

可以在 APIs 列表直接运行 API 并且不切换到运行界面,可配置化。这使得在 APIs 页面运行一个 API 以后可以再运行下一个 API。
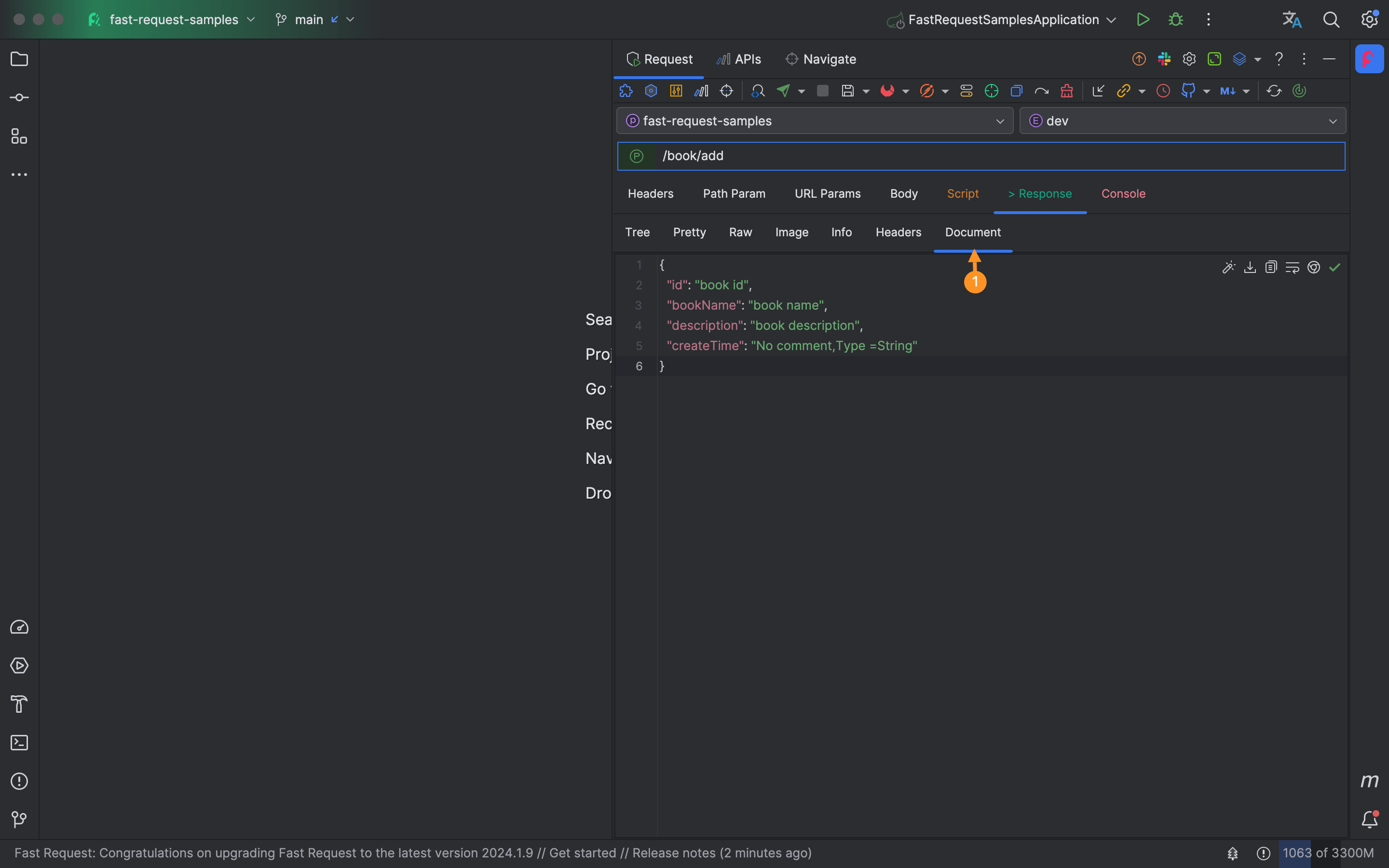
响应文档展示支持 新功能

可以在 Response 页签下查看响应的字段含义。
文件导出默认目录支持自定义 新功能

文件导出例如将 API 导出成 markdown 、html、word、openapi 等文档的默认目录地址支持自定义。
2024.1.8.1 免费试用 2024-11-28 IDEA 2023.3+
- 修复前置脚本执行逻辑
2024.1.8 免费试用 2024-11-12 IDEA 2023.3+
- Header 预设
- Binary 支持
- 实体类解析优化
- 若干已知问题优化
Header 预设 新功能
Header 预设支持创建不同的 Header 分组,管理各自的请求头,通过下拉选择轻松快捷得添加预设的 Header 参数。
Binary 支持 新功能

支持 Binary 格式上传
2024.1.7 免费试用 2024-09-18 IDEA 2023.3+
- 函数与变量支持代码补全
- JSON filter支持
- Header 常用值支持代码补全
- @FeignClient 扫描支持
- 文件默认值支持
- 异常上报支持
- SearchEveryWhere 结果排序优化
- Script语法提示优化
- Map 解析优化
- 修复 Jar 中的 url 扫描结果展示为空
- 若干已知问题优化
JSON filter支持 新功能

当 JSON 字段较多,但是只需要一部分的时候,可以通过该功能对 JSON进行字段过滤
Header 常用值支持代码补全 新功能

对于一些例如 Authorization、token 的请求头支持代码补全
@FeignClient 扫描 New feature

支持对 org.springframework.cloud.openfeign.FeignClient 的扫描,优化 path 路径解析结果
文件默认值支持 新功能

Multipart 类型字段可以通过该配置设置默认文件路径
异常上报支持 新功能

更加方便得上报错误,这可以使得作者可以更好得修复和定位 bug。
SearchEveryWhere 结果排序优化 优化

按照Url 路径优化了匹配的排序规则,将匹配度高的排在前面
Script 语法提示优化 优化

前提是需要点击安装依赖 lib,使用rfr.request、rfr.response 替换以获得代码补全提示。
原先的内置变量 request、response 依然可以使用,但是代码补全提示不友好。
更多内置变量请参考 Script->rfr
2024.1.6.3 免费试用 2024-08-15 IDEA 2022.3+
- 兼容 IDEA 2024.2+
2024.1.6.2 免费试用 2024-07-30 IDEA 2022.3+
- 组合注解支持
- 消息提示优化
- 前置脚本执行后无法在当前请求获取到数据
组合注解支持 新功能
针对如下类型的自定义 RestController 注解在 Controller 类中的扫描支持
@Target(ElementType.TYPE)
@Retention(RetentionPolicy.RUNTIME)
@Documented
@RestController
@RequestMapping
public @interface CustomRestController {
@AliasFor(annotation = RequestMapping.class)
String name() default "";
@AliasFor(annotation = RequestMapping.class)
String[] value() default {};
}2024.1.6 免费试用 2024-06-24 IDEA 2022.3+
- 多 Tab 窗口
- Apis 标记
- Apis 与 Navigate 标签页 Url 复制
- Json path
- Url生成支持继承BaseController是接口
- 修复了一些已知 bug
多 Tab 窗口 重要功能
rapi文件打开展现调试界面,支持多 Tab 打开。更多请查阅多 Tab 窗口
Apis 标记 新功能
增加了对 Apis 标签页中对 Api 的标记支持,使其标记红色高亮圆点,并增加了标记 Api 搜索。 可将一些常用的 Api 标记,便于后续的查找。
Apis 与 Navigate 标签页 Url 复制 新功能
右键选项支持复制原始 Url
2024.1.5.1 免费试用 2024-05-16 IDEA 2022.3+
- 实体类解析
2024.1.5 免费试用 2024-05-14 IDEA 2022.3+
- 脚本增加 Add script library支持
- 类型下拉框优化
- 原始url展示优化
- Apifox目录同步优化
- Url输入框样式优化
- 参数 Tab 自动跳转优化
- cUrl 同一 url 匹配 method type优化
- Api doc同步成功但是提示报错
类型下拉框优化 优化

下拉框使用更加明确的英文类型,并使用不同颜色区分不同的类型
原始url展示优化 优化

调试界面 Url 输入框和 APIs 界面 url 展示成原始 url,不对路径参数进行替换。
cUrl 同一 url 匹配 method type优化 优化
针对匹配到的 url 一样,但是方法的类型(Get、Post等)不一样的绑定配对进行了优化,使得他们可以正确的匹配。
2024.1.4 免费试用 2024-04-08 IDEA 2022.3+
- Apifox 集成
- AI支持优化
- 变更 moduleHeader 为 apiHeader
- cURL导入优化
- 实体解析优化
- 兼容 IDEA 2024
- API 导出文件后缀错误
AI支持优化 重要功能

为了将 AI 的回复更加精准,我们将 AI 的 设置更加精细化,加入了3个维度,加入了概述、提问范例、提问范例结果。此设计即让 AI 先训练一次问答,从而使得结果更加符合预期
我们可以在概述中尽量表述问题的各种可能,并在提问范例和提问范例结果中给于概述中描述的样本。
以下是一个让 AI 帮忙优化 JSON 报文的案例,更多详情请参考 AI
你是一位优秀的 JSON 处理程序。每当用户向您发送 JSON 时,您都应该以固定的 JSON 格式响应用户,并根据
JSON 键的含义将 JSON 字段中的值替换为人类可读的内容。您只需修改 JSON 中的值,而无需更改其结构。{"id":1,"title":"title_ahska","simpleDesc":"simpleDesc_ohga1","content":"content_yujga"}{"id":1,"title":"书画标题","simpleDesc":"简介内容","content":"整体内容"}变更 moduleHeader 为 apiHeader 优化

- 前置、后置脚本中的变量
moduleHeader变更为apiHeader。 - 主界面 Header 选项卡作用域变更为仅面向 API 级别, 即每个 API 可以拥有不同的 Header,如果需要公共 Header,请前往项目级别 Header 设置。
cURL导入优化 优化
在去除域名后,如果 Url 与项目中方法的 Url 一致则自动绑定。
2024.1.3 免费试用 2024-03-04
- AI支持优化
- 超大响应结果性能优化
- Map入参类型解析优化
- windows系统下载文件无响应
AI支持优化 重要功能
增加了 OpenAi、CodeGeeX、自定义三种形式的 AI 支持,通过可配置化的指令,可将选中的文本替换成目标文本。
可以在 Body -> JSON, Body -> Form URL-Encoded -> Text,URL Params -> Text 3个 Tab 下操作。
2024.1.2.1 免费试用 2024-01-24
- 点击send and download无响应
2024.1.2 免费试用 2024-01-19
- 自定义工具栏
自定义工具栏 重要功能

使用自定义工具栏,选择自己需要使用的功能,将其他功能按钮进行隐藏,设置完成需要重启 IDEA
2024.1.1 免费试用 2024-01-15
- SearchEveryWhere 支持类名搜索
- .fastRequest目录生成策略
- 忽略字段名解析支持
- Apis,Navigate弹框打开支持
- 手动更新检测
- Content-Disposition支持优化
- SearchEveryWhere性能优化
- Navigate中的api加载性能优化
- Markdown文档批量api导出增加返回值文档
- 集合泛型解析错误
SearchEveryWhere 支持类名搜索 重要功能

输入 Url 所在的类名,即可搜索该类下面的所有 API
.fastRequest目录生成策略 重要功能
默认打开 Project 不再生成.fastRequest目录,只有操作插件才生成
忽略字段名解析支持 新功能

只需要在配置中增加字段名,即可将实体类中的特定字段忽略生成
Apis,Navigate弹框打开支持 新功能
可以通过快捷键快速打开 Apis 和 Navigate 窗口查看信息, 窗口打开的情况下再按 ESC 可以关闭窗口
手动更新检测 新功能

点击检查插件更新
SearchEveryWhere性能优化 优化
优化了SearchEveryWhere搜索逻辑,大大提生大项目的搜索性能。我们测试了拥有 7000个 API 的项目,搜索响应非常快
Content-Disposition支持优化 优化
文件下载支持针对一下 2 种格式的支持,同时支持文件名转码
Content-Disposition:attachment; filename*=UTF-8''fastRequest%20.txt
Content-Disposition:attachment; filename=fastRequest.txt2023.2.3.1 免费试用 2023-12-20
- JSON5 支持错误
2023.2.3 免费试用 2023-12-19
- API同步至Postman
- 自动域名切换项目名下拉框自动切换
- Environment重构
- 项目域名添加优化
- api文档同步触发在api保存的时候
- 忽略字段使用 @fastRequestParseIgnore
- SearchEveryWhere 兼容 idea2023.3
- body中传非json报错
- curl导入解析\'错误
API同步至Postman 重要功能
仅需配置Postman的token和对应workspace的ID即可将API云上传到Postman.享受fast request不支持的功能.
由于历史原因,历史保存的持久化数据丢失了一部分字段,为了能够将同步至postman的数据更完整, 建议在插件postman配置中勾上保存后同步postman选项,通过保存操作来触发同步.
更多详情参考Postman 同步
自动域名切换项目名下拉框自动切换 新功能
不同 Module 下的 API 生成参数的时候,如果开启了自动域名,自动切换项目名下拉框
Environment重构 优化

Environment区分为本地值(Current value)和共享值(Initial value)
Initial value可以通过提交 .fastRequest/config/fastRequestCurrentProjectEnvironment.json 实现共享
项目域名添加优化 优化

自动识别 module 名称作为下拉框选项,也可以自定义输入.
忽略字段使用@fastRequestParseIgnore 优化
针对实体类字段忽略解析,可以在注释中添加@fastRequestParseIgnore来实现,原来的注解@parseIgnore依然适用
/**
* xxx description
* @fastRequestParseIgnore
*/
private String someIgnoreField ;2023.2.2 免费试用 2023-11-24
- Markdown文档模板配置
- JSON5支持
- 兼容IDEA 2023.3
- 历史请求显示错误
JSON5支持 新功能

请求体JSON5格式支持,json字段注释支持
2023.2.1.1 免费试用
- Url输入框针对某些主题下的样式优化
- 项目级别请求头保存错误
2023.2.1 免费试用
- UI简化
- api文档支持保存和打开
- bilibili视频教程直达
- 自动域名优化
- Map解析优化
- show apis放入到右键菜单
- 统计页面加入了版本号
- 众多细节优化
- url和curl拷贝有environment变量的时候url没替换变量
- curl以form-urlencoded和-d形式导入解析错乱
UI简化 新功能

将老版本横向的3个组件(method下拉框,url输入框,响应下拉框)简化为1个,并且移除响应下拉框.增加简捷度
api文档支持保存和打开 新功能

apis放入到右键菜单 优化

统计页面加入了版本号 优化

2023.1.9 免费试用
- 快捷添加Environment变量
- Environment使用界面增删改支持
- Show apis快捷触发
- Response新增Size属性
- Api名称保存优化
- 输入参数trim优化
- 缩减JSON tab展示树大小从5M->2M
- 发送请求移除默认请求头Accept-Language
- curl拷贝form-data格式错误
- 域名配置页修改回显逻辑错误
快捷添加Environment变量 新功能

选中一行需要添加到环境变量的点击添加按钮,可以快捷将该变量保存到当前Env中
Environment使用界面增删改支持 新功能

Show apis快捷触发 新功能

在Controller中任意位置右键唤起 Generate,选择Show apis 即可展示当前控制器中的所有API
Response新增Size属性 新功能

Api名称保存优化 优化
详看Bilibili视频讲解 -> IDEA插件Fast Request之API命名机制
2023.1.8 免费试用
- Environment
- 方法描述截断
- Instant类型解析
- Windows系统APIs中目录删除
Environment 新功能
引入了 nvironment变量,详情
方法描述截断 优化

针对方法名过于长,导致显示或者数据保存的时候方法描述过程,可以进行截断设置。例如SearchEveryWhere
2023.1.7.1 免费试用
- SearchEveryWhere增加自动生成策略
- 主窗口弹出配置化
- 参数解析
- table托拉拽问题
SearchEveryWhere增加自动生成策略 新功能

选择自动生成后,即可回显或者自动生成API相关url及参数信息
主窗口弹出配置化 优化
在设置->Request Fast Request->其他配置中增加了配置项动作触发时显示主工具窗口
参数解析 优化
针对入参为@RequestBody Set<String>set的解析优化,默认给字符串加双引号
@PostMapping("test3")
public Set<String> test3(@RequestBody Set<String>set) {
return set;
}2023.1.7 免费试用
- 全新扁平化图标
- SearchEveryWhere加入过滤条件
- 精简版http图标
- 字段拷贝
- 脚本片段插入优化
- table与textarea优化
- 自动域名解析优化
- cUrl导入
- 全屏操作
- 参数解析
- Gradle项目的模块名去除.main
- SearchEveryWhere关键字带空格搜索
- 众多操作细节优化
- 批量导出api文档
- 历史请求回显问题
全新扁平化图标 新功能

SearchEveryWhere 加入过滤条件 新功能

支持module、methodType、library搜索
精简版 http 图标 新功能
同时支持在 setting -> Restful Fast Request -> 使用精简http图标 修改
| 方法名 | 新图标 | 老图标 |
|---|---|---|
| Get | ||
| Post | ||
| Delete | ||
| Put | ||
| Patch |
字段拷贝 新功能

支持字段行拷贝,key用-dup结尾标注。集合场景不变更key,开发者需要自行处理修改下标
2023.1.6 免费试用
- Header批量编辑
- 后置脚本发起请求idea debug卡死
Header 批量编辑 新功能

2023.1.5 免费试用
- 编辑器图标位置
- SearchEveryWhere样式错乱
- URL变量替换
编辑器图标位置 优化

从原先按钮容易挡住文本的位置移至编辑器右上角
SearchEveryWhere 样式错乱
这个问题伴随了很多版本,该版本彻底修复了。SearchEveryWhere 不会出现 Tab 宽度变大而导致 Tab 显示不全
2023.1.4.2 免费试用
- 项目级配置域名编辑错误
- headers分组加载错误
2023.1.4.1 免费试用
- 修复多模块项目自动域名找不到配置文件
2023.1.4 免费试用
- 自动域名
- SearchEveryWhere支持搜索jar包中的url
- Script项目级别头设置失败
自动域名 新功能
自动识别或增加一个默认的域名,---->详情
2023.1.3.2 免费试用
- 重量级更新:团队协作支持
- OpenAI API接口优化字段支持
- API与存储文件跳转
- 项目配置刷新
- rfr.currentModuleName支持
- Api文档同步支持自定义分支
- 工具栏
- LocalDateTime、LocalDate、LocalTime解析优化
- GET、POST、DELETE、PUT、PATCH图标
- IDEA 2023.1 响应未格式化
- Mapping为数组的时候URL随机生成
- Kotlin字段注释未生成
API 与存储文件跳转 新功能


实现 API 以及底层保存的 json 数据进行关联跳转
项目配置刷新 新功能

配置文件更新后,UI 实现项目级别配置更新
rfr.currentModuleName 支持 新功能
脚本中用于获取当前 API 所属模块支持
Api 文档同步支持自定义分支 优化

支持特定分支,因为有些情况下 master 被保护不允许 push
工具栏 优化



- 垂直工具栏支持
- 按钮位置调整和折叠
GET、POST、DELETE、PUT、PATCH 图标 优化

对图标进行了圆角处理,并且调整了背景色
2023.1.2 免费试用
- 图片响应渲染
- 年度报告
- Url解析逻辑
- cUrl导入
- Url特殊字符编码
- Url输入框回车事件
- 移除窗口插件标题
- jdk11+的idea版本中Patch请求失败
- API名字保存错误
图片响应渲染 新功能

针对响应是图片的请求,自动渲染出图片,适合验证码场景
年度报告 新功能

统计了历年操作的数据,你是否要来PK一把。此处省略 1 个狗头
Url 解析逻辑 优化
优化了 url 针对变量拼接的最终结果,例如几个变量拼接最终计算出一个 url。
插件将最终计算出 url=/test/a.htm
public class MyConstant {
public static final String MODULE_NAME = "a";
public static final String DYNAMIC_WEB_SUFFIX = ".htm";
public static final String REPAYMENT_REPAY = MODULE_NAME + DYNAMIC_WEB_SUFFIX;
}
@PostMapping(MyConstant.REPAYMENT_REPAY)
public String test2() {
return "";
}cUrl 导入 优化
- 自动解析 query param 进入
Url paramstab 页 - json 解析优化
- 已知 bug 修复
Url 特殊字符编码 优化
针对带 query param 的 url 中的参数值待特殊字符进行了处理,不需要用户再额外进行特殊编码再传参
Url 输入框回车事件 优化
url 输入框点击回车,自动发送请求
2023.1.1 免费试用
- Yml和Properties文件的域名解析支持
- 项目级别域名配置
- 图标排版
- 新UI工具窗口图标
- 项目级别头参数可选
- Cookie取值
- 基础类型Swagger默认值解析
- 数组不解析
图标排版 优化
对按钮进行了归类整理,让开发者更加容易找到和理解对应按钮的功能。
新 UI 工具窗口图标 优化
新 UI 下工具窗口图标清晰度进行了优化。
2022.3.1 免费试用
- 注释增加@fastRequestParseIgnore用来忽略字段解析
- Script中增加rfr.currentDomain支持
- 激活提示优化
- Kotlin和Java混编导致Navigate加载api失败
注释增加@fastRequestParseIgnore 用来忽略字段解析 新功能
以下的代码,插件会忽略解析该字段,请使用@fastRequestParseIgnore
/**
* xxx description
* @fastRequestParseIgnore
*/
private String someIgnoreField ;Script 中增加 rfr.currentDomain 支持 新功能
在脚本中可以通过rfr.currentDomain获取当前作用的域名
2022.2.9 免费试用
- 兼容IDEA2022.2.4
- 全局动画配置
- 多Cookie值错误
- 导航Navigate tab加载错误
全局动画配置 优化

你可以在此关闭全局动画,如果关闭了,图标将不再动
2022.2.8 免费试用
- 自动适配下载
- @RequestParam支持name解析
- 检查更新报错
下载文件适配 优化
当 response 加了content-disposition:attachment,点击 send 自动适配下载
v2022.2.7 免费试用
- Api文档同步
- Api文档显示返回值类型参数文档
- 插件更新通知机制
- 公共请求头
- 全屏
- 注释预览
- 模块头一直被选中
- 解析bug
- body中传string参数报错
Api 文档同步 新功能
在线文档同步---->详情
Api 文档显示返回值类型参数文档 新功能

插件更新通知机制 新功能

从显式的对话框改为通知,同时自动更新也修改为打开了,如果你想关闭,请到配置页面手动关闭它,但我建议开启它,这样子就可以及时接收到更新。
需要注意的是,前一个版本的更新依然会是弹窗,这个版本以后就是消息通知机制了
注释预览 优化

v2022.2.6 免费试用
- 一键清除参数
- API注释预览
- 参数列根据key排序
- Api文档导出新增required列
- 优化内网检查更新延迟较长
- 第一次打开工具窗口有短暂卡顿现象
- 前置脚本多次打印
一键清除参数 新功能
全局清空
批量清空列值
API 注释预览 新功能



参数列根据 key 排序 新功能

v2022.2.5.2 免费试用
- 后置脚本无法清空
v2022.2.5.1 免费试用
- Console语法报错
v2022.2.5 免费试用
- 添加Console控制台
- 添加打印语法支持
- 内置变量rfr添加currentProjectName、currentEnvName属性
- 从Javadoc读取注释
- @RequestPart支持
- 新增推特
- 后置脚本在请求成功但响应是401不执行
从 Javadoc 读取注释 新功能

读取 Javadoc 形式的参数注释,适用于 path 参数以及 request param 是非实体类的参数
新增推特 新功能
有推特账号的请关注我,感谢


v2022.2.4.1 免费试用
- 修复小屏EUAL协议无法显示同意按钮
v2022.2.4 免费试用
- 全新的Logo
- 支持通过注释解析日期
- 支持解析BaseController
- 自动更新可配置化
- 参数编码传参优化
- Map不带泛型解析错误
- 后置脚本删除添加头信息失败
全新的 Logo 新功能
开发者可以在下拉框里面自由选择并切换你想要的颜色,并且可以让它动起来(性能佳)
支持通过 DateTimeFormat 注释解析日期 新功能

支持解析 BaseController 新功能

自动更新可配置化 优化
如果你不需要接收自动更新,则可以关闭,通过手动的形式更新(建议开启) 
v2022.2.3.1 免费试用
- 修复参数无法清除的bug
v2022.2.3 免费试用
- 前置脚本
- 后置脚本
- 一键拷贝Url
- 兼容IDEA2021.2.1+
- RequestParam defaultValue属性解析
- 点击按钮时触发表格单元格值更改
- 关闭RFR工具窗口后点击火箭第一次url无法生成
- Jax-rs PATCH支持
一键拷贝 Url 新功能

点击按钮时触发表格单元格值更改 优化
2022.2.3 版本之前在输入表格中的参数时候,若光标还在表格内部,此时去点击操作按钮,某些场景下会报错或者值无法被修改,该问题在此版本得到解决
老版本如何处理: FAQ:输入参数后调用 API 发现无效
v2022.2.2 免费试用
- 终止API请求功能
- 批量导出API文档
- 导出到Postman添加注释
- 响应数据量巨大情况下卡顿优化
- 某些场景下的体验和提示
- 新UI及EAP下SearchEveryWhere报错
- Multipart修改数字类型参数报错
- 某些情况下历史请求删除操作报错
终止 API 请求功能 新功能

批量导出 API 文档 新功能

v2022.2.1 免费试用
- API分组参数保存支持
- 临时请求保存支持
- cURL导入支持
- Response Header展示
- 添加对Url尾缀支持
- 优化快捷键
- 优化解析
- 修复Word导出bug
API 分组参数保存支持 新功能
目的:一个 API 下保存不同组合的参数
原保存操作将默认归类到 Default 分组
如何操作:输入参数后点击分组请求保存

切换参数
以下是 book 列表 3 种语言的查询

临时请求保存支持 新功能
目的:保存任意不属于本项目的请求,用于临时调用,跟当前项目代码不关联
临时请求保存的 Request 的 Url 必须以http或者https开头

cURL 导入支持 新功能

请注意如果需要绑定方法,则需要将光标放置到方法名上
Response Header 展示 新功能

添加对 Url 尾缀支持 新功能

目的:有些请求需要在 url 结尾加上.do
优化解析 优化
优化了List<Entity>的解析
v2022.1.10 免费试用
- 添加对历史请求预览的支持
- 超时时间自定义设置
- SearchEveryWhere支持方法注释搜索
- 快捷键冲突优化
- 文本编辑器字符显示光标定位优化
- Curl输出格式优化
- 优化@Consumes(APPLICATION_JSON)不生效问题(JAX-RS)
添加对历史请求预览的支持 新功能

隐藏技能:双击记录可以展示详情
超时时间自定义设置 新功能

默认: 60 秒
SearchEveryWhere 支持方法注释搜索 优化

支持注释搜索 API
优化 优化
- 快捷键冲突优化
- 将打开创建的三个快捷键统一加上了Shift
- 文本编辑器字符显示光标定位优化
- 文本编辑器生成字符串的时候默认聚焦到第一行
v2022.1.9 免费试用
- 工具窗口跳转增加快捷键
- 添加自动添加Cookie支持
- 响应raw中增加html预览
- APIs列表视图优化
- 忽略字段解析优化
- 泛型参数解析支持
- 完善项目全局参数
- 修复编辑参数时同时按删除参数导致报错
- 界面优化
- 保存API插入顺序优化
- 优化了导出预览
工具窗口跳转增加快捷键 新功能

提供了快捷键可以快速跳转,可以在setting->Keymap中修改
添加自动添加 Cookie 支持 新功能

开启此配置,cookie 再自动存入项目全局参数中的cookies中,此配置默认开启
响应 raw 中增加 html 预览 新功能

raw 中不再截断 html 返回类型的响应,同时可以对 html 进行预览
忽略字段解析优化 优化
- 忽略解析使用`@JsonIgnore`、`@JSONField(serialize = false)`注解的字段
- 忽略解析`transient`关键字修饰的字段
泛型参数解析支持 优化
支持此类泛型参数解析
@Data
public class CommonDTO<T,R> implements Serializable {
private String accessToken;
private String appKey;
private String clientId;
private T data;
private List<R> dataList;
}
@PostMapping(value = "/apply")
public Integer loanApply(@RequestBody CommonDTO<Book, TestDTO> req){
return 1;
}完善项目全局参数 优化

加入了URL Params、URL-Encoded Params、Cookies
优化 优化
- 界面优化
- 优化了 tab 间距(windows 下不正常)、背景颜色、个别突出的 tab 颜色等
- 保存 API 插入顺序优化
- 后保存的放在最上面
APIs 列表视图优化 优化

渲染进行了优化,新保存的 api 图标会自动优化,历史保存的 api 可以右键进行选择变更
v2022.1.8 免费试用
- 项目级别全局参数支持
- 优化响应数据快速添加到头
- 优化cookie快速添加到头
- Postman导出优化
- 修复navigate树扫描bug
- 修复了一些bug
项目级别全局参数支持 新功能

支持项目级别内的全局参数,不受多模块影响
配置优先级api头 > 项目级别全局请求头 > 全局请求头
快速添加到头参数 优化


原响应结果从添加到 全局请求头 变更为添加到 项目全局请求头,cookie 也是如此
v2022.1.7 免费试用
- Kotlin spring系列框架支持
- 新增SearchEveryWhere范围搜索策略
- 编辑器ToggleUseSoftWrap支持
- 响应数据一键添加Global Header支持
- 添加导航到当前方法的支持
- 优化多模块下保存的API回显自动绑定项目
Kotlin spring 系列框架支持 新功能

添加了 Kotlin 语言下,Spring 系列框架支持
新增 SearchEveryWhere 范围搜索策略 新功能

2022.1.7 版本默认可以搜索到 feign 或者 controller 中的 mapping
默认搜索策略是根据注解来搜索的,再提供 2 种选项,如果在搜索过程中需要排除类似 feign 中的接口,可以通过去除 Interface 的勾选来处理.
编辑器 ToggleUseSoftWrap 支持 新功能

响应数据一键添加 Global Header 支持 新功能

多模块项目下建议使用,因为 Add to Headers 只能添加到当前模块项目下
添加导航到当前方法的支持 新功能

当你生成好方法的 url 以后,又切换到代码中的别的地方,然后又想开始调试该 API 方法,可以通过此功能快速定位到代码
优化多模块下保存的 API 回显自动绑定项目 优化
优化了多模块下下针对保存的 api 回显需要手动切换项目下拉框
v2022.1.6 免费试用
- 添加一键添加Cookie到Header的支持
- 添加API分享Word和html的支持
- 修复了Basic authorization没有携带Basic字符串
- 移除了APIs标签下的拉拽功能
添加一键添加 Cookie 到 Header 的支持 新功能

针对登录需要 Cookie 支持的,可以将响应中的 Cookie 快速添加到 Header 来实现
添加 API 分享 Word 和 html 的支持 新功能

请注意 word 形式的 API 内部采用 html 来实现的,所以不要觉得奇怪,导出就行
v2022.1.5 免费试用
- 添加对自动生成参数描述的支持
- 添加一键生成API文档的支持
- 添加单个类的API整体预览
- 移除了Accept头上的text/html
- 修复了一些bug
添加对自动生成参数描述的支持 新功能

可选择性的对描述进行隐藏
添加一键生成 API 文档的支持 新功能


点击生成参数后,可通过分享直接生成 Markdown 文档
添加单个类的 API 整体预览 新功能

聚焦窗口后输入关键字可快速定位
v2022.1.4 免费试用
idea 版本 2021.3+
- APIs导入导出支持
- APIs支持直接运行
- API请求增加超时设置
- url生成优化之多url随机生成
- 自动生成参数可选化
- swagger注解默认值参数解析支持
- 兼容idea 2022.1
- SearchEveryWhere高亮优化
- 对Send和Send and Download按钮进行了合并
- APIs界面优化
- Tab页API Navigate重命名Navigate
- 使用引导上的细节优化
- 修复了Light files should have PSI only in one project
SearchEveryWhere 高亮优化 优化

高亮展示搜索关键字,加快真实想要查找的 API 的查找速度,同时展示 api 对应的 javadoc
APIs 导入导出支持 新功能

增加对 APIs 的导入导出支持,利用改功能,你可以非常方便得将自己已有的 APIs 分享给别的开发者,或者导入到其他设备上的 IDEA
更多详情请看 功能->APIs 导入导出
APIs 支持直接运行 新功能

你可以在 APIs tab 页直接运行你保存的请求
自动生成参数可选化 优化

swagger 注解默认值参数解析支持 新功能
增加了 swagger 注解默认值的解析,该功能对于入参的传递更加人性化
- @ApiParam(swagger2)
- @ApiImplicitParam(swagger2)
- @ApiModelProperty(swagger2)
- @Parameter(swagger3)
- @Schema(swagger3)
更多详情请看 功能->swagger 默认值解析支持
对 Send 和 Send and Download 按钮进行了合并 优化
对按钮进行了合并,因为常见的操作都是非下载操作,减少了工具栏按钮个数,看上去更加简捷
使用引导上的细节优化 优化
我们在不同的操作窗口,增加?选项用来展示一些注意事项及操作指引,对于初次使用的用户,操作门槛更低
并且随着版本的迭代,后续可能会加入更多的提示操作指引
url 解析优化 优化
历史逻辑只会取第一个 url 即 test1,考虑到实际使用中,有可能你需要的是另外一个 url,所以添加了随机支持
以下 demo,url 将随着点击随机生成 /url1/test1,/url1/test2,/url2/test1,/url2/test2
@RequestMapping({"url1","url2"})
@RestController
public class MultiUrlController {
@GetMapping(value = {"test1","test2"})
public Integer testUrl(){
return 1;
}
}支持变量计算,以下 demo 将生成 /url/public/test1
public class Constant {
public static final String PUBLIC_URL = "/public";
}
@RequestMapping("url")
@RestController
public class MultiUrlController {
@GetMapping(value = Constant.PUBLIC_URL + "/test1")
public Integer testUrl(){
return 1;
}
}Tab 页 API Navigate 重命名 Navigate 优化
在工具窗口比较小的情况下,API Navigate 会被隐藏,为了在尽可能小的工具窗口展示更多内容,所以命名更加简短
v2.1.3 免费
- 参数特殊符号编码支持
- curl 加入 global headers
v2.1.2 免费
- 添加对导出 api 到 Postman 的支持
- 首次打开 idea 懒加载 API Navigate 树
- SearchEveryWhere module 标识
- Url 解析优化
- API navigate tree 展示优化
- API 保存分组优化
- 全局请求头支持
Url 解析优化 新功能
支持以下 example 的解析
不再需要单独配置 url replace config
@RequestMapping(Url1.URL_TEST)
@RestController
public class UrlTestController {
private static final String URL= "xxx";
@GetMapping(value = URL)
public Integer testUrl(){
return 1;
}
}@RequestMapping(
value = {"/v1/save"},
method = {RequestMethod.POST}
)
public Integer testUrl(){
return 1;
}添加对导出 api 到 Postman 的支持 新功能

SearchEveryWhere module 标识 新功能

API 保存分组优化 新功能
保存api的时候,api将会保存到对应的请求指定到控制器名所在的分组(更加直观)
全局请求头支持 新功能

v2.1.1 免费
- SearchEveryWhere 支持
- 增加一个最新按钮可以随时查看最新版本
- 优化枚举的解析
- 增加对 http 重定向的支持
SearchEveryWhere support 新功能
输入案例
/url (查询指定url)
get /list (指定get方式指定url)
post /save (指定post方式指定url)
最新版本快速查看 优化

v2.1.0.2 免费
- 加入了组织Dromara(致力于微服务云原生解决方案的组织)
v2.1.0.1 免费
- 修复 Get 参数错误
v2.1.0 免费
- 修复 POST 形式的 API 中@RequestBody、@RequestParam 混合使用参数解析导致请求 400 异常
- 对嵌套类的解析支持
- 增加支持对控制器类级别@RequestMapping(path="/xxx")path 的解析
- Api tree 针对带@RequestMapping 类的扫描支持
v2.0.9 免费
- 2021.3+版本修复"Slow operations are prohibited on EDT"
- 修复快速从 response 添加 Headers
- 添加项目级别的配置,切换项目 env 和 project 不受变化
- 文本编辑器添加了快捷格式化按钮
从 response 添加 Headers 新功能
如果你的api需要再header里面塞入token,你可以像这样子从响应里面快速加参数塞入headers
文本编辑器添加了快捷格式化按钮 新功能

v2.0.8.1 免费
- 修复 searchEveryWhere 冲突警告
- 调整低版本 idea 工具栏操作按钮至工具栏顶部位置
- 移除多余依赖,插件从 11.1M 降至 5.9M
v2.0.8 免费
- 修复初次添加项目或环境 npe
- json 树响应字符渲染最大限制
- 添加 Api navigate 对 methodType 的支持
- 添加对忽略参数解析的支持
- 线程导致的 EDT 问题
- send/sendDownload 支持自定义快捷键
- 修复 2021.3 响应不显示
send/sendDownload 支持自定义快捷键 新功能
快捷键在任意位置点击均可触发,不再需要聚焦到工具窗口
添加 Api navigate 对 methodType 的支持 新功能

v2.0.7 免费
- 添加 API 导航树
- 添加 Headers 随项目和环境切换自动切换的支持
- 优化 windows 系统某些情况下下载文件无法弹出目录
- 优化@RequestParam 的参数解析
- 优化工具窗口 project 和 env 下拉组件及布局
- curl 拷贝提示优化
- regenerate 提示优化
- 删除 project 和 env 配置增加确认操作
- 修复 json 字段输出循序被打乱
- 将发送请求按钮至工具栏同时支持快捷键
API 导航树 新功能
选中树输入关键字,再按回车或者鼠标左键双击即可定位到API
悬浮鼠标显示api的doc
Headers 自动切换 新功能
场景:SpringBoot等多模块项目不同项目、不同环境下头参数不同,为了快速自动切换headers,引入了header分组
操作方式:
1.在headers group里修改约束:输入的值必须是标准json格式
2.直接切换环境,然后再headers表格中输入对应的key、value值
优化@RequestParam 的参数解析 新功能
@RequestParam 注解的参数将优先按照别名@RequestParam("nameAlias")List<String> nameList 输入参数将变成 nameAlias
将发送请求按钮至工具栏同时支持快捷键 新功能
send request: alt =
send and download: alt -
前提条件:工具窗口需要被聚焦
优化工具窗口 project 和 env 下拉组件及布局 新功能
图标p代表project
图标e代表environment

v2.0.6 免费
- Fix "Light files should have PSI only in one project"
- 添加对 json 的语法支持
- 添加对 PATCH 的支持
- 添加 API 保存时候存入对应的模块分组的支持
- 修复响应中 null 值不输出的问题
- 添加对 JAX-RS 的支持
- 最新功能展示
在不影响使用的情况下,有时候会经常弹出Light files should have PSI only in one project.2.0.6 版本得到修复
json 语法支持 新功能

添加 API 保存时候存入对应的模块分组的支持 新功能

同时模块支持快速搜索 
JAX-RS 的支持 新功能

最新功能展示 新功能
只会展示一次 
v2.0.5 免费
- JSON 内置编辑器支持
- 修复全选参数框隐藏问题
- 修复 API 回显 Headers 参数异常
- 优化了请求进度条显示
v2.0.4 免费
- 修复因 response 内容过道导致的界面错乱问题
- Response json 超长显示优化
- 优化图标尺寸
- 中文文档迁移至 gitee
v2.0.3 免费
- 删除 API 的时候增加了确认
- 添加了参数全选反选的功能
- 修复诸如【@RequestParam(value="address[]") Set address】的参数解析
- 修复快速添加 headers 界面错乱
v2.0.2 免费
- 修复项目多开情况下 A 请求显示到 B 项目
- 修复@ResponseBody 修饰的数组与集合解析问题
- 修复 List 参数无泛型解析问题
- 添加对文件下载的支持
- 发送请求时展示进度条
- 全新的 document,点击工具栏 doc 图标
- 一些优化
v2.0.1 免费
- rename from Fast Request to Restful Fast Request
- Json、Form URL-Encoded、Multipart Tab 合并减小工具窗口宽度
- 修复全局配置下修改配置报错
- 将 get、post、delete、put 图标添加到保存的请求
- 保存的请求支持更多搜索策略
- tab 重命名 collection->APIs
- YearMonth 解析支持
v2.0.0 免费
- 支持请求的存储
- 支持参数可选
- 优化了 UI
- 修复了一些 bug







































