团队协作
版本要求: 2023.1.3
原理
基于版本控制系统,共享部分配置以及API 数据。
特性
- 零部署
- 私有化
- 不限人数
- 不限 API 数
- 不限项目数
- 不限功能
- 离线运转
- 安全
如何使用
基于原理,所以当我们需要共享或者拉取别人的配置或者 API 时,假设我们利用 Git 作为我们的版本控制系统,我们只需要push即可共享配置和 API 数据,pull即可获取别人提交的配置和 API 数据。
更新配置
版本控制系统 pull 后,例如 Git pull,点击刷新项目配置按钮,即可获取其他成员提交的配置

更新 API
版本控制系统 pull 后,例如 Git pull,点击 API 刷新按钮,即可获取其他成员提交的 API

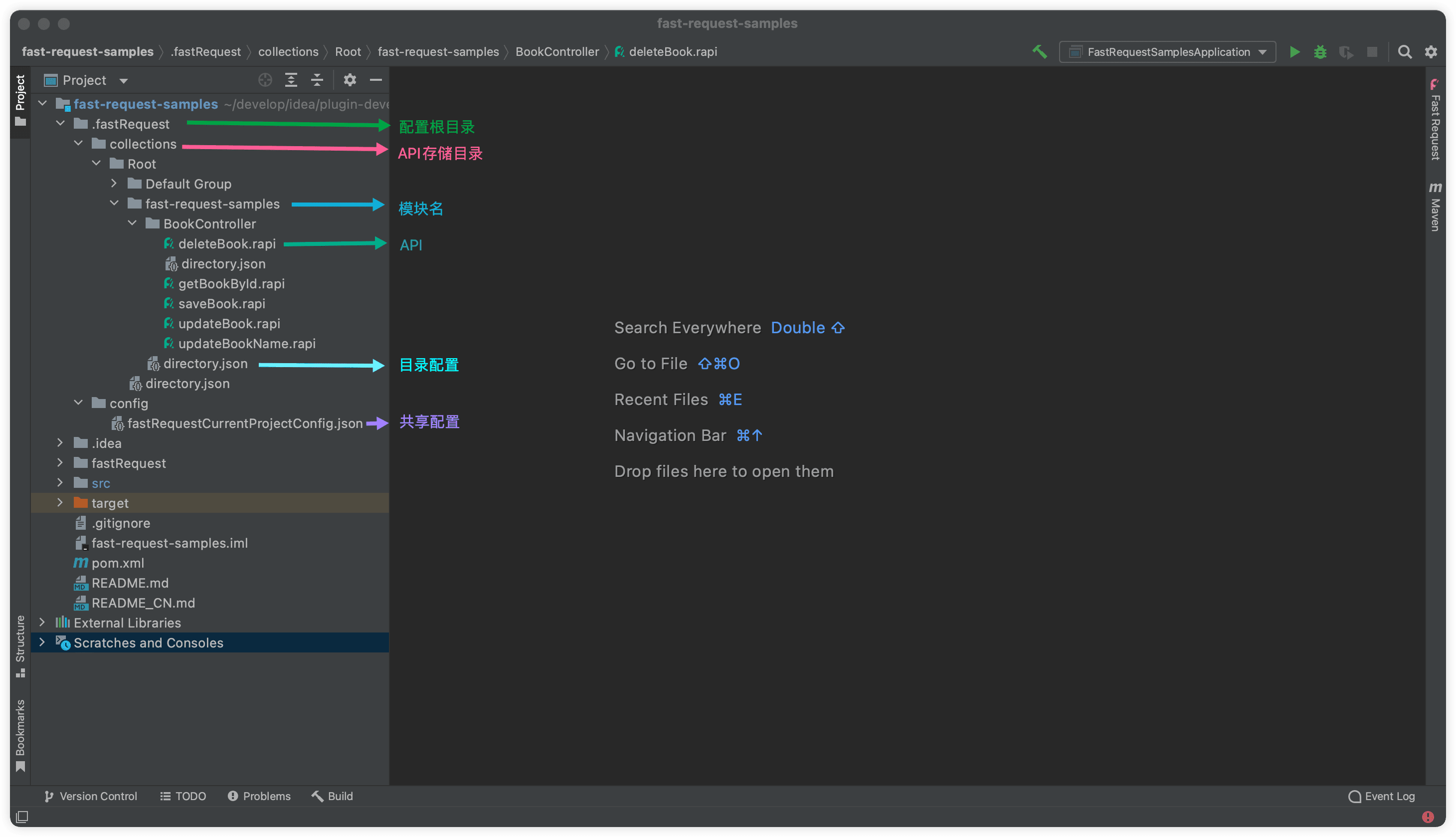
本地文件存储结构
插件会默认在项目根目录下创建一个 .fastRequest 的目录,API 存储在 collections 目录下,配置存储在 config 目录下,API 按照 模块->类名->API 的结构进行存储,每一个目录下存放一个 directory.json 文件,用于标识该目录。 其他 API 用方法的方法名.rapi进行存储,该文件可能会在版本控制系统中因为多方修改产生冲突,最终需要用户解决冲突,并满足标准的 json 以及数据结构。

历史数据转移
插件默认会进行一次历史数据转移,数据转移的时候(版本<=2023.1.3 的数据),如果你的数据在版本管理系统上未提交,则不需要关心历史数据。 如果版本管理系统其他人已提交 API,则会进行覆盖。 注意如果想看 API 历史数据,可以结合版本控制系统的文件历史记录来还原,也可以结合本地文件历史记录来还原。
如果发现数据未转移,也可手动操作!

文件权限
如果发现因为Permission denied导致的错误,执行以下指令
Linux
cd [current project root dir]
chmod -R 777 .fastRequest/*Windows
cd [current project root dir]
takeown /f /r /d n .fastRequest/*